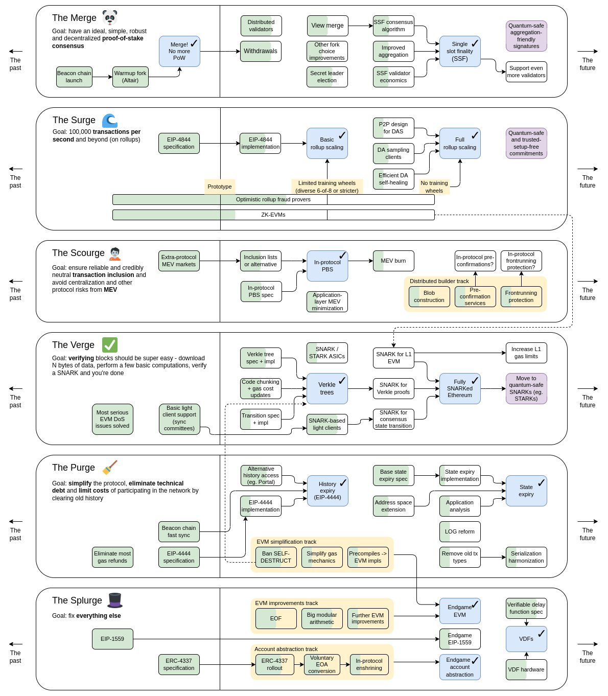
Ethereum co-founder Vitalik Buterin has updated the project roadmap to include a new section called “The Scourge.”
The update shared on Twitter improved the previous 5-section Ethereum roadmap, which explains how the network will achieve scalability.
Buterin explained that the new roadmap brings more concrete milestones to every category and a “More explicit role for quantum-proofness as a necessary component of the “endgame” protocol.”
Ethereum six-section update
The update has six section, the Merge, the Surge, the Scourge, the Verge, The Purge, and the Splurge. Ethereum initiated the Merge in September with the transition to the Proof-of-Stake consensus mechanism. But the second stage of the Merge will be about single-slot finality.
The next section is the Surge, where scalability solutions are expected to start. With the Surge, the goal is to improve network performance on Ethereum. Currently, the network process is between 10 and 20 TPS, but the Surge, when completed, could increase that to 100,000.
The Scourge, an addition to the roadmap, comes next, and Buterin explained that it would “ensure reliable and fair, credibly neutral transaction inclusion and solve MEV issues.”
MEV issues on Ethereum involve using bots to exploit network transactions, leading to congestion and high fees.
Another update is to the fourth section, the Verge. It will now focus on verification and not just “Verkle trees.” Buterin explained that the endgame of the section is fully SNARKed Ethereum.
SNARK means “Succinct Non-Interactive Argument of Knowledge.” When completed, it would improve anonymity on the network while still allowing transactions to go through and be traceable.
Community reaction
There have been mixed reactions to the update. Some BTC maxis used the new update as an opportunity to say Bitcoin was better and ETH is being over-engineered, but the Ethereum community reacted positively to the development.
Eric Wall noted that the roadmap did not use the “sharding” terminology, saying rollups are better.
Ethereum is up 5%
Meanwhile, any criticism of the Ethereum roadmap by Bitcoin maxis will not bother the Ethereum community, given the current performance of both assets.
ETH has outperformed BTC’s price performance over the last 24 hours and on the 30-day metric. According to CoinMarketCap data, Ethereum rose 4.8% in the last 24 hours and by 22.3% in the last 30 days. It is now trading at $1,652 as of press time.
On the other hand, Bitcoin is only up 3.9% in 24 hours and 6.1% in 30 days.
Got something to say about this article, or anything else? Write to us or join the discussion on our Telegram channel. You can also catch us on Tik Tok, Facebook, or Twitter.
For BeInCrypto’s latest Bitcoin (BTC) analysis, click here





